Rechnung/Gutschrift + XML-Datei per Email
Es ist möglich, beim E-Mail-Belegversand XML-Templates mit Belegdaten (Felder aus Belegkopf, Belegpositionen, abweichenden Anschriften und Seriennummernzuweisungen) anzuhängen.
Zuerst müssen XML-Templates erstellt (oder über Button
im Formular XML-Templates importiert) werden. Dann kann eine Zuweisung zu Adressen erfolgen. Erstellte Templates können auch in ein auszuwählendes beliebiges Verzeichnis im Formular XML-Templates über den Button <GRAFIK="B205.JPG", p werden.
XML-Formate definieren
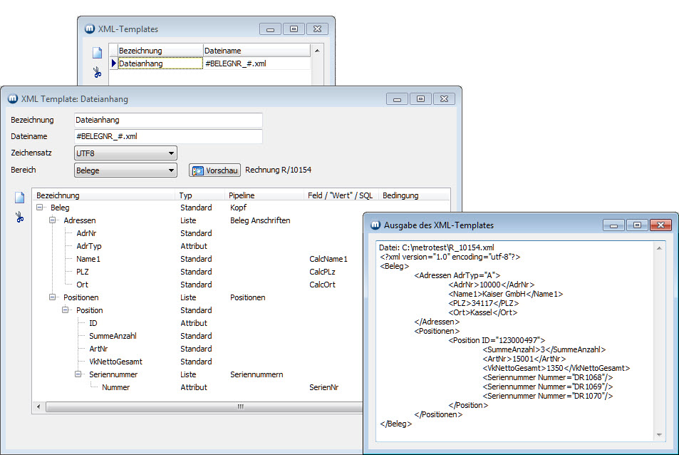
1. Über das Menü Dienste/System/XML-Templates rufen Sie das Formular XML-Templates auf. Dort klicken Sie auf den Neueingabe-Button und geben die Bezeichnung des XML-Templates, welches später der Adresse zugeordnet wird, ein. Unter Dateiname geben Sie #BELEGNR_#.xml ein, damit die später erzeugten XML-Dateien die entsprechenden Belegnummern erhalten - also z.B. R/10154.xml)
2. Klicken Sie doppelt auf die neue Zeile, erhalten Sie das Formular XML Template <Bezeichnung>. Hier können Sie den Zeichensatz (UTF8 oder Windows-1252) und den Bereich (zurzeit nur Belege) wählen. Dann werden die XML-Daten eingetragen, ausgewählt und zugeordnet. Klicken Sie in dem Formular auf den Neueingabe-Button, öffnet sich das Formular XMLTemplater.

Hier wird der erste Tag(*) eingegeben und mit OK bestätigt. Weitere Eingaben müssen/können in den Spalten Typ, Pipeline, Feld/"Wert" /SQL (Als Feld kann auch mit Hochkomma entweder " oder ' ein Festwert angegeben werden. Beispiel: "TEST" oder 'TEST'. Als Feld kann auch ein SQL hinterlegt werden - also beginnend mit select ...) und Bedingung (Beispiel: AdrTyp=L) erfolgen.
Soll ein untergeordnetes Element eingefügt werden, wird die Markierung auf das übergeordnete Element gesetzt und mit der rechten Maustaste geklickt. Es öffnet sich ein Kontextmenü, über das wieder neue Tags (Kontextmenü Neuer Knoten öffnet wieder das Formualr XMLTemplater) gesetzt oder vorhandene gelöscht werden können.
(*) Tags dürfen keine Leerzeichen enthalten, nicht mit "xml" beginnnen und nur mit Buchstaben (auch Umlaute) oder dem Unterstrich beginnen. Punkte und Striche sollten nicht vewendet werden.

Im nachfolgenden Beispiel sehen Sie die Auswahl von bereits definierten Belegdatenfeldern mit gesetzten Eigenschaften und Zuordnungen. Über den Button Vorschau wird eine Bildschirmausgabe (bezogen auf den letzten erstellten Rechnungs-/Gutschriftsbeleg) des XML-Templates angezeigt.

Sind alle XML-Daten eingetragen und werden in der Vorschau wunschgemäß angezeigt, kann die Dateizuweisung zur Adresse erfolgen
XML-Datei zuweisen
In den Adress-Stammdaten im Register Email erfolgt die Zuordnung der XML-Datei. Das Kontrollkästchen Bei Rechung/Gutschrift XML-Datei an EMail anhängen wird aktiviert und es muss ein XML-Template ausgewählt werden.
Hier im Beispiel sehen Sie einen Ausschnitt aus dem Register Email mit bereits vorhandenen Email-Belegversanddaten (PDF- und XML-Datei).

Das nächste Beispiel zeigt die zum Beleg erzeugte XML-Datei im Original.

info@visigate.de - visigate© Software GmbH - Bremen - www.visigate.de